Definition Type: ComplexType
Name: EmailInDocumentProcessingType
Namespace: http://www.pwg.org/schemas/2016/01/sm
Type: pwg:ImagingJobProcessingType
Containing Schema: EmailInService.xsd
Abstract
Collapse XSD Schema Diagram:
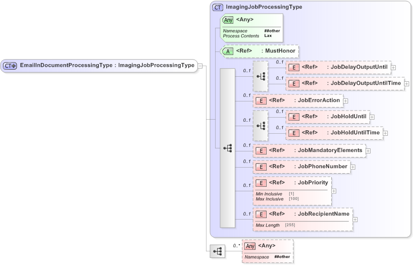
Drilldown into JobRecipientName Drilldown into JobPriority Drilldown into JobPhoneNumber Drilldown into JobMandatoryElements Drilldown into JobHoldUntilTime Drilldown into JobHoldUntil Drilldown into JobErrorAction Drilldown into JobDelayOutputUntilTime Drilldown into JobDelayOutputUntil Drilldown into MustHonor Drilldown into ImagingJobProcessingTypeXSD Diagram of EmailInDocumentProcessingType
Collapse XSD Schema Code:
<?xml version="1.0" encoding="utf-16"?>
<xs:complexType name="EmailInDocumentProcessingType">
    <xs:complexContent>
        <xs:extension base="ImagingJobProcessingType">
            <xs:sequence>
                <!-- EmailIn document processing references here -->
                <xs:any namespace="##other" minOccurs="0" maxOccurs="unbounded" />
            </xs:sequence>
        </xs:extension>
    </xs:complexContent>
    <!-- EmailInDocumentProcessing - group -->
</xs:complexType>
Collapse Child Elements:
Name Type Min Occurs Max Occurs
JobDelayOutputUntil pwg:JobDelayOutputUntil 0 (1)
JobDelayOutputUntilTime pwg:JobDelayOutputUntilTime 0 (1)
JobErrorAction pwg:JobErrorAction 0 (1)
JobHoldUntil pwg:JobHoldUntil 0 (1)
JobHoldUntilTime pwg:JobHoldUntilTime 0 (1)
JobMandatoryElements pwg:JobMandatoryElements 0 (1)
JobPhoneNumber pwg:JobPhoneNumber 0 (1)
JobPriority pwg:JobPriority 0 (1)
JobRecipientName pwg:JobRecipientName 0 (1)
<xs:any> Allowed namespace: '##other' 0 unbounded
Collapse Child Attributes:
Name Type Default Value Use
MustHonor pwg:MustHonor (Optional)
<anyAttribute> Allowed namespace: '##other'
Collapse Derivation Tree:
Collapse References:
pwg:EmailInDocumentProcessing