Definition Type: ComplexType
Name: FaxInJobSummaryType
Namespace: http://www.pwg.org/schemas/2016/01/sm
Containing Schema: PwgFaxInOpMsg.xsd
Abstract
Collapse XSD Schema Diagram:
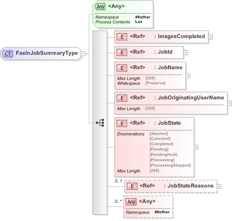
Drilldown into JobStateReasons Drilldown into JobState Drilldown into JobOriginatingUserName Drilldown into JobName Drilldown into JobId Drilldown into ImagesCompletedXSD Diagram of FaxInJobSummaryType
Collapse XSD Schema Code:
<?xml version="1.0" encoding="utf-16"?>
<xs:complexType name="FaxInJobSummaryType">
    <xs:sequence>
        <xs:element ref="ImagesCompleted" />
        <xs:element ref="JobId" />
        <xs:element ref="JobName" />
        <xs:element ref="JobOriginatingUserName" />
        <xs:element ref="JobState" />
        <xs:element ref="JobStateReasons" minOccurs="0" />
        <xs:any namespace="##other" minOccurs="0" maxOccurs="unbounded" />
    </xs:sequence>
    <xs:anyAttribute namespace="##other" processContents="lax" />
</xs:complexType>
Collapse Child Elements:
Name Type Min Occurs Max Occurs
ImagesCompleted pwg:ImagesCompleted (1) (1)
JobId pwg:JobId (1) (1)
JobName pwg:JobName (1) (1)
JobOriginatingUserName pwg:JobOriginatingUserName (1) (1)
JobState pwg:JobState (1) (1)
JobStateReasons pwg:JobStateReasons 0 (1)
<xs:any> Allowed namespace: '##other' 0 unbounded
Collapse Child Attributes:
Name Type Default Value Use
<anyAttribute> Allowed namespace: '##other'
Collapse Derivation Tree:
Collapse References:
pwg:JobSummary