Definition Type: Element
Name: FinisherDescription
Namespace: http://www.pwg.org/schemas/2016/01/sm
Type: pwg:FinisherDescriptionType
Containing Schema: Subunits.xsd
Abstract
Collapse XSD Schema Diagram:
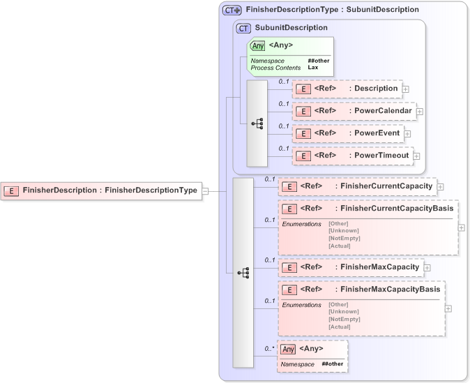
Drilldown into FinisherMaxCapacityBasis Drilldown into FinisherMaxCapacity Drilldown into FinisherCurrentCapacityBasis Drilldown into FinisherCurrentCapacity Drilldown into PowerTimeout Drilldown into PowerEvent Drilldown into PowerCalendar Drilldown into Description Drilldown into SubunitDescription Drilldown into FinisherDescriptionTypeXSD Diagram of FinisherDescription
Collapse XSD Schema Code:
<?xml version="1.0" encoding="utf-16"?>
<xs:element name="FinisherDescription" type="FinisherDescriptionType">
    <!-- FinisherDescription - group -->
</xs:element>
Collapse Child Elements:
Name Type Min Occurs Max Occurs
Description pwg:Description 0 (1)
PowerCalendar pwg:PowerCalendar 0 (1)
PowerEvent pwg:PowerEvent 0 (1)
PowerTimeout pwg:PowerTimeout 0 (1)
FinisherCurrentCapacity pwg:FinisherCurrentCapacity 0 (1)
FinisherCurrentCapacityBasis pwg:FinisherCurrentCapacityBasis 0 (1)
FinisherMaxCapacity pwg:FinisherMaxCapacity 0 (1)
FinisherMaxCapacityBasis pwg:FinisherMaxCapacityBasis 0 (1)
<xs:any> Allowed namespace: '##other' 0 unbounded
Collapse Child Attributes:
Name Type Default Value Use
<anyAttribute> Allowed namespace: '##other'
Collapse Derivation Tree: