Definition Type: Element
Name: MediaUsed
Namespace: http://www.pwg.org/schemas/2016/01/sm
Type: pwg:MediaUsedType
Containing Schema: Counter.xsd
Abstract
Collapse XSD Schema Diagram:
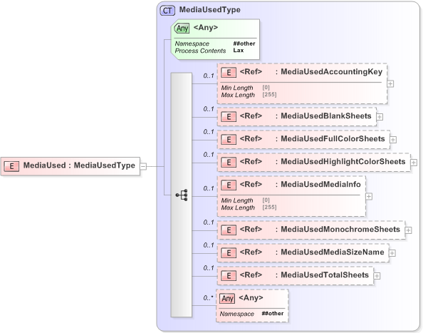
Drilldown into MediaUsedTotalSheets Drilldown into MediaUsedMediaSizeName Drilldown into MediaUsedMonochromeSheets Drilldown into MediaUsedMediaInfo Drilldown into MediaUsedHighlightColorSheets Drilldown into MediaUsedFullColorSheets Drilldown into MediaUsedBlankSheets Drilldown into MediaUsedAccountingKey Drilldown into MediaUsedTypeXSD Diagram of MediaUsed
Collapse XSD Schema Code:
<?xml version="1.0" encoding="utf-16"?>
<xs:element name="MediaUsed" type="MediaUsedType" />
Collapse Child Elements:
Name Type Min Occurs Max Occurs
MediaUsedAccountingKey pwg:MediaUsedAccountingKey 0 (1)
MediaUsedBlankSheets pwg:MediaUsedBlankSheets 0 (1)
MediaUsedFullColorSheets pwg:MediaUsedFullColorSheets 0 (1)
MediaUsedHighlightColorSheets pwg:MediaUsedHighlightColorSheets 0 (1)
MediaUsedMediaInfo pwg:MediaUsedMediaInfo 0 (1)
MediaUsedMonochromeSheets pwg:MediaUsedMonochromeSheets 0 (1)
MediaUsedMediaSizeName pwg:MediaUsedMediaSizeName 0 (1)
MediaUsedTotalSheets pwg:MediaUsedTotalSheets 0 (1)
<xs:any> Allowed namespace: '##other' 0 unbounded
Collapse Child Attributes:
Name Type Default Value Use
<anyAttribute> Allowed namespace: '##other'
Collapse Derivation Tree: