Definition Type: Element
Name: VendorSubunitStatus
Namespace: http://www.pwg.org/schemas/2016/01/sm
Type: pwg:VendorSubunitStatusType
Containing Schema: Subunits.xsd
Abstract
Collapse XSD Schema Diagram:
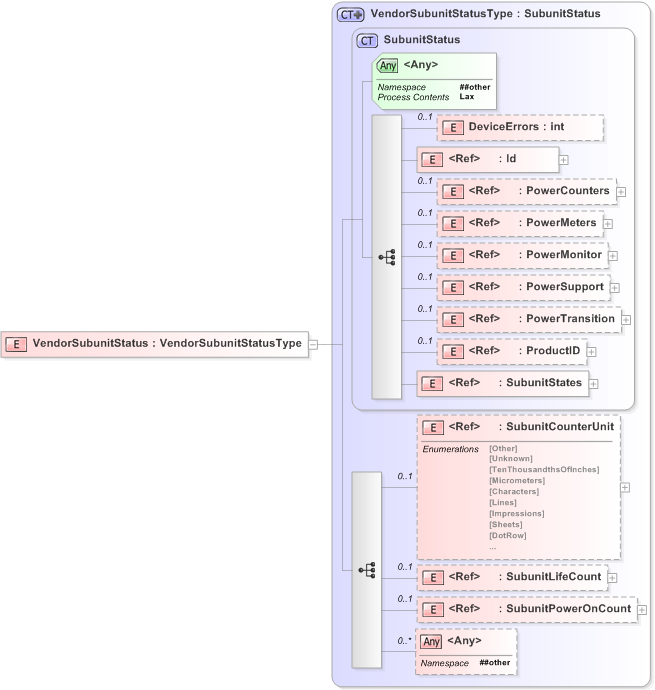
Drilldown into SubunitPowerOnCount Drilldown into SubunitLifeCount Drilldown into SubunitCounterUnit Drilldown into SubunitStates Drilldown into ProductID Drilldown into PowerTransition Drilldown into PowerSupport Drilldown into PowerMonitor Drilldown into PowerMeters Drilldown into PowerCounters Drilldown into Id Drilldown into DeviceErrors Drilldown into SubunitStatus Drilldown into VendorSubunitStatusTypeXSD Diagram of VendorSubunitStatus
Collapse XSD Schema Code:
<?xml version="1.0" encoding="utf-16"?>
<xs:element name="VendorSubunitStatus" type="VendorSubunitStatusType">
    <!-- VendorSubunitStatus - group -->
</xs:element>
Collapse Child Elements:
Name Type Min Occurs Max Occurs
DeviceErrors pwg:DeviceErrors 0 (1)
Id pwg:Id (1) (1)
PowerCounters pwg:PowerCounters 0 (1)
PowerMeters pwg:PowerMeters 0 (1)
PowerMonitor pwg:PowerMonitor 0 (1)
PowerSupport pwg:PowerSupport 0 (1)
PowerTransition pwg:PowerTransition 0 (1)
ProductID pwg:ProductID 0 (1)
SubunitStates pwg:SubunitStates (1) (1)
SubunitCounterUnit pwg:SubunitCounterUnit 0 (1)
SubunitLifeCount pwg:SubunitLifeCount 0 (1)
SubunitPowerOnCount pwg:SubunitPowerOnCount 0 (1)
<xs:any> Allowed namespace: '##other' 0 unbounded
Collapse Child Attributes:
Name Type Default Value Use
<anyAttribute> Allowed namespace: '##other'
Collapse Derivation Tree: